半岛外围网上直营

dbForge Studio for PostgreSQL 商城购买 (产品编号:14147)

一个用于开发和管理PostgreSQL数据库的GUI工具。

标签:

开发商: Devart

当前版本: v3.2

产品类型:控件

产品功能:IDE集成开发环境

平台语言:英语

开源水平:不提供源码

本产品的分类与介绍仅供参考,具体以商家网站介绍为准,如有疑问请来电 023-68661681 咨询。

dbForge Studio for PostgreSQL是一个用于开发和管理PostgreSQL数据库的GUI工具。PostgreSQL的IDE允许用户创建、开发和执行查询、编辑和调整代码,设计数据感知报告和图表,在方便和用户友好的界面中导入和导出数据。

download-studio-for-mysql.gif

* 关于本产品的分类与介绍仅供参考,精准产品资料以官网介绍为准,如需购买请先行测试。

多功能PostgreSQL GUI

dbForge Studio for PostgreSQL是一个用于数据库开发和管理的GUI工具。PostgreSQL的IDE允许用户在便捷和用户友好的界面中创建、开发和执行查询、编辑和调整代码以满足他们的要求。

该工具还为PostgreSQL数据报告、数据编辑、数据导入和导出、构建数据透视表和主细节关系提供功能。

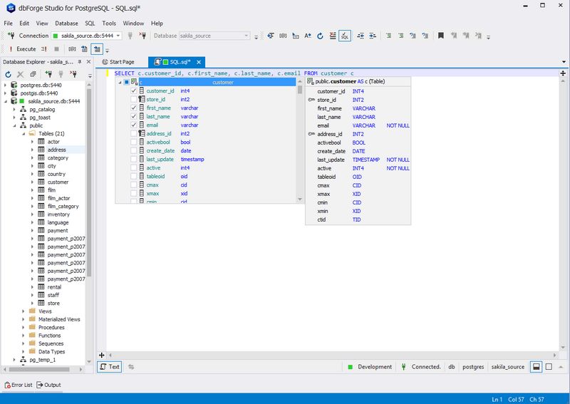
SQL开发

使用以下功能创建和编辑查询时,可以节省您的时间并提高代码质量:

  • 列出工具项

  • 参数信息

  • 快捷键信息

  • 完整的词

code-completion.jpg

Database Explorer

浏览对象树并找到您感兴趣的任何PostgreSQL对象。右键单击Database Explorer窗口中的所需对象以执行以下任务:

  • 从单个SQL文档的数据库中检索数据

  • 截断表格

  • 选择属性“Properties”以查看有关对象的信息

dbForge Studio for PostgreSQL 2

数据编辑器

使用dbForge Studio for PostgreSQL编辑表数据成为一项简单的任务。您可以管理表格的设置,例如调整列宽,默认设置为临时或自动搜索模式。使用丰富的字体和大小对行和单元格进行着色和格式化。此外,该工具还为您提供了预定义的数据类型格式,以便您可以选择最适合您需求的格式。

dbForge Studio for PostgreSQL 3

数据导出和数据导入

使用外部源数据填充数据库和在系统之间迁移数据的关键工具。dbForge Studio for PostgreSQL支持10种以上广泛使用的数据格式,许多高级选项以及用于重复出现的场景的模板。

  • 10+文件格式支持,包括Google表格

  • 灵活的自定义数据导入和导出

  • 用于数据导出和导入的Handy向导

dbForge Studio for PostgreSQL 4

数据透视表

使用此工具,您无需进入PostgreSQL细微之处即可对数据进行分组和汇总。Visual Pivot表设计器、高级过滤、图形中的可视化数据表示使您的数据更易于阅读、理解和分析。

  • 视觉数据透视表设计器

  • 高级过滤

  • 图表中的可视数据表示

dbForge Studio for PostgreSQL 5

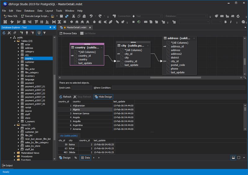
主细节浏览器

用于在相关表中同时进行数据视图的工具。它还便于快速数据分析和查找数据库中的特定记录和逻辑错误。可视图有助于在几秒钟内建立通信并直接进入查看。

  • DesignView用于设置表之间的关系

  • DataView可轻松显示结果

  • 智能排序和过滤

dbForge Studio for PostgreSQL 6

数据报表

支持图表绘制的PostgreSQL Report Builder可将您的数据转换为漂亮的报表。这个PostgreSQL管理工具还允许您以9种不同的格式构建可视PostgreSQL数据报表。

  • 数据报表向导

  • 报表设计器

  • 图表设计器

dbForge Studio for PostgreSQL 7


更新时间:2024-12-05 09:51:03.000 | 录入时间:2019-07-19 15:16:28.200 | 责任编辑:吉炜炜

实时了解产品最新动态与应用
技术交流群: 765665608(QQ群)

扫码获取中文帮助

相关产品
Space

是一个针对软件项目和团队的一体化解决方案。

RAD Studio

RAD Studio® 是一款终极 IDE,用于在 Delphi 中快速构建引人注目的单源多平台本机

Delphi

Delphi® 是先进的 IDE,可快速开发单源多平台高性能本机应用程序。

JetBrains AI

一款专用于程序开发的 AI 工具

GoLand

强大的Go IDE,使 Go 代码的阅读、编写和更改变得非常容易。

扫码咨询


添加微信 立即咨询

电话咨询

客服热线
023-68661681

TOP
利记足球官网(官方)网站/网页版登录入口/手机版登录入口-最新版(已更新) 真人boyu·博鱼滚球网(官方)网站/网页版登录入口/手机版登录入口-最新版(已更新) 最大网上PM娱乐城盘口(官方)网站/网页版登录入口/手机版登录入口-最新版(已更新) 正规雷火竞技官方买球(官方)网站/网页版登录入口/手机版登录入口-最新版(已更新) 雷火竞技权威十大网(官方)网站/网页版登录入口/手机版登录入口-最新版(已更新) boyu·博鱼信誉足球官网(官方)网站/网页版登录入口/手机版登录入口-最新版(已更新) 权威188BET足球网(官方)网站/网页版登录入口/手机版登录入口-最新版(已更新) 正规188BET足球大全(官方)网站/网页版登录入口/手机版登录入口-最新版(已更新)