FastQueryBuilder是一款简单实用的可视SQL请求软件开发包。它与本地CS数据库兼容。
标签:SQL开发商: Fast Reports
产品类型:控件
产品功能:数据库工具
平台语言:VCL
开源水平:不提供源码
本产品的分类与介绍仅供参考,具体以商家网站介绍为准,如有疑问请来电 023-68661681 咨询。
蝉联全球畅销榜
FastReport连续三年蝉联全球文档创建组件和库的“ Top 50 Publishers”奖,持续保持全球最畅销开发商之一的地位,被世界各地的开发者所认可。
超高性价比
Fastreport在全球同类产品中具有超高性价比,以更具成本优势的价格,便能获得功能齐全的报表解决方案;无论你购买哪种授权,都可用于商业的无限分发。
支持中文等14种语言
FastReport自带语言包,支持多国语言版本,包括英文、中文等多国语言,报表可以使用世界上的任何语言,甚至可以同时使用多种语言,让你的产品保持真正的国际性。
源码开放 安全灵活
专业版和企业版包括FastReport的所有源代码,你可根据自己的特殊需求调整产品,并完全控制所有软件代码,以保障报表的绝对安全。
厂商专家在线答疑
FastReport官网提供开放的技术答疑平台,每个工作日下午,FastReport原厂专家/工程师都会在线为全球客户提供更加直接和高效的技术支持。
慧都护航中国客户
慧都连续多年被FastReport授予中国区Best Partner称号,与厂商共建FastReport中文网,提供正版产品、中文教程、试用下载等本地化增值服务,为中国区客户保驾护航。
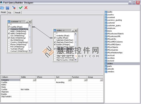
可以将 FastQueryBuilder 集成到用 Embarcadero Delphi、C++Builder 和 RAD Studio(VCL 以及 FMX - FireMonkey)或 Lazarus 编写的应用程序中。 FastQueryBuilder 使您能够通过 BDE 使用本地和客户端服务器数据库。它还允许您使用其他数据访问组件,例如 ADO、IBX 和 FIBPlus。
* 关于本产品的分类与介绍仅供参考,精准产品资料以官网介绍为准,如需购买请先行测试。
Ultimate | WEB | Avalonia | WinForms | WPF | Mono | ||
---|---|---|---|---|---|---|---|
FastReport Engine |
|
|
|
|
|
|
|
Report Engine |
|
|
|
|
|
|
|
Demo Application |
|
|
|
|
|
|
|
Bands |
|
|
|
|
|
|
|
Code based |
|
|
|
|
|
|
|
XML report templates |
|
|
|
|
|
|
|
.NET Platform |
|
|
|
|
|
|
|
.NET 4.6.2-4.8.1 |
|
|
|
|
|
||
.NET 6 |
|
|
|
|
|
||
.NET 7 |
|
|
|
|
|
||
.NET 8 |
|
|
|
|
|
||
Mono |
|
|
|||||
WEB components |
|
|
|
|
|||
Web reporting |
|
|
|
|
|||
WebForms |
|
|
|||||
WCF |
|
|
|||||
ASP.NET MVC |
|
|
|||||
ASP.NET Core |
|
|
|||||
ASP.NET Web API 2 |
|
|
|||||
ASP.NET Core MVC |
|
|
|||||
Razor Pages |
|
|
|
||||
Blazor Server |
|
|
|||||
Blazor WebAssembly (WASM) |
|
|
|||||
FastCube |
|
||||||
OLAP |
|
||||||
WinForms components |
|
|
|||||
Reporting components |
|
|
|||||
Report Viewer |
|
|
|||||
Runtime Report Designer |
|
|
|||||
FastCube |
|
||||||
OLAP |
|
||||||
Icicle |
|
||||||
Treemap |
|
||||||
Bubble |
|
||||||
Sunburst |
|
||||||
Gantt |
|
||||||
Avalonia components |
|
|
|||||
Reporting components |
|
|
|||||
Report Viewer |
|
|
|||||
Runtime Report Designer |
|
|
|||||
WPF components |
|
|
|||||
Reporting components |
|
|
|||||
Report Viewer |
|
|
|||||
Runtime Report Designer |
|
|
|||||
Mono components |
|
|
|||||
Reporting components |
|
|
|||||
Report Viewer |
|
|
|||||
Runtime Report Designer |
|
|
|||||
FastCube |
|
|
|||||
OLAP |
|
|
|||||
Online Designer |
|
|
|||||
FastReport.Drawing (Skia) |
|
|
|
||||
System.Drawing (GDI) |
|
|
|
|
|
|
|
IDE |
|
|
|
|
|
|
|
Microsoft Visual Studio |
|
|
|
|
|
|
|
Visual Studio Code |
|
|
|
|
|
|
|
Visual Studio for Mac |
|
|
|||||
Embarcadero Delphi Prism |
|
|
|
|
|
||
MonoDevelop (Linux) |
|
|
|
||||
JetBrains Rider |
|
|
|
|
|
|
|
Operation System |
|
|
|
|
|
|
|
Microsoft Windows |
|
|
|
|
|
|
|
Apple macOS |
|
|
|
||||
Linux |
|
|
|
|
|||
Report script languages |
|
|
|
|
|
|
|
C# |
|
|
|
|
|
|
|
VB.NET |
|
|
|
|
|
|
|
Report script engine |
|
|
|
|
|
|
|
CodeDOM |
|
|
|
|
|||
Roslyn |
|
|
|
|
|||
Data connections |
|
|
|
|
|
|
|
Apache Cassandra |
|
|
|
|
|||
ClickHouse |
|
|
|
|
|
||
Couchbase |
|
|
|
|
|
||
CSV |
|
|
|
|
|
|
|
Elastic Search |
|
|
|
|
|
||
Firebird |
|
|
|
|
|
||
Google BigQuery |
|
|
|||||
IBM DB2 |
|
|
|||||
JSON |
|
|
|
|
|
|
|
MongoDB |
|
|
|
|
|
||
MS Access |
|
|
|||||
MS SQL |
|
|
|
|
|
||
MySQL |
|
|
|
|
|
||
NosDB |
|
|
|||||
ODBC |
|
|
|||||
OLE DB |
|
|
|||||
Oracle |
|
|
|||||
Oracle ODP |
|
|
|
|
|
||
PostgreSQL |
|
|
|
|
|
||
RavenDB |
|
|
|
|
|
||
Sharepoint |
|
|
|||||
SqlAnywhere |
|
|
|||||
SqlCe |
|
|
|||||
SQLite |
|
|
|
|
|
||
VistaDB |
|
|
|||||
XML |
|
|
|
|
|
|
|
Internal application datasets |
|
|
|
|
|
|
|
In-Memory |
|
|
|
|
|
|
|
Custom connections |
|
|
|
|
|
|
|
Reporting features |
|
|
|
|
|
|
|
Dialogue forms |
|
|
|
|
|
|
|
Report inheritance |
|
|
|
|
|
|
|
Master-detail-subdetail |
|
|
|
|
|
|
|
Drill-downs |
|
|
|
|
|
|
|
Groupping |
|
|
|
|
|
|
|
Sorting |
|
|
|
|
|
|
|
Headers and Footers |
|
|
|
|
|
|
|
URLs and hrefs |
|
|
|
|
|
|
|
HTML tags in text object |
|
|
|
|
|
|
|
Unlimited page sizes |
|
|
|
|
|
|
|
Preview component |
|
|
|
|
|
|
|
Design-time visual report designer |
|
|
|||||
Run-time visual report designer |
|
|
|
|
|
||
High DPI support |
|
|
|
|
|
||
Visual SQL Builder |
|
|
|
|
|
|
|
Localization languages |
29
|
29
|
29
|
29
|
29
|
29
|
|
Report objects |
|
|
|
|
|
|
|
2D barcode |
|
|
|
|
|
|
|
Advanced Matrix (AdvMatrix) |
|
|
|
|
|
|
|
Barcode |
|
|
|
|
|
|
|
Cellular |
|
|
|
|
|
|
|
Chart |
|
|
|
|
|
|
|
Checkbox |
|
|
|
|
|
|
|
Container |
|
|
|
|
|
|
|
Cross-tab (Matrix) |
|
|
|
|
|
|
|
Digital signature |
|
|
|
|
|
|
|
Gauge |
|
|
|
|
|
|
|
Gradient |
|
|
|
|
|
|
|
HTML |
|
|
|
|
|
|
|
Map |
|
|
|
|
|
|
|
Picture |
|
|
|
|
|
|
|
RFID |
|
|
|
|
|
|
|
Rich Text |
|
|
|
|
|
|
|
Shape |
|
|
|
|
|
|
|
Sparkline |
|
|
|
|
|
|
|
Sub-report |
|
|
|
|
|
|
|
SVG |
|
|
|
|
|
|
|
System text |
|
|
|
|
|
|
|
Table |
|
|
|
|
|
|
|
Text |
|
|
|
|
|
|
|
Zip code |
|
|
|
|
|
|
|
Barcodes |
|
|
|
|
|
|
|
ANSI |
|
|
|
|
|
|
|
Aztec |
|
|
|
|
|
|
|
Codabar |
|
|
|
|
|
|
|
Code 11 |
|
|
|
|
|
|
|
Code 27 |
|
|
|
|
|
|
|
Code 128 (A, B, C) |
|
|
|
|
|
|
|
Code 16K |
|
|
|
|
|
|
|
Code32 |
|
|
|
|
|
|
|
Code 25 (Industrial, Interleaved, Matrix) |
|
|
|
|
|
|
|
Code 39 (Extended) |
|
|
|
|
|
|
|
Code 93 (Extended) |
|
|
|
|
|
|
|
Data Matrix |
|
|
|
|
|
|
|
Deutsche Post Identcode |
|
|
|
|
|
|
|
Deutsche Post Leitcode |
|
|
|
|
|
|
|
EAN 13 |
|
|
|
|
|
|
|
EAN 128 |
|
|
|
|
|
|
|
EAN+2 |
|
|
|
|
|
|
|
EAN+5 |
|
|
|
|
|
|
|
EAN 14 |
|
|
|
|
|
|
|
EAN 8 |
|
|
|
|
|
|
|
ITF-14 |
|
|
|
|
|
|
|
GS1 DataMatrix |
|
|
|
|
|
|
|
GS1 8 |
|
|
|
|
|
|
|
GS1 12 |
|
|
|
|
|
|
|
GS1 128 |
|
|
|
|
|
|
|
GS1 Expanded |
|
|
|
|
|
|
|
GS1 Expanded Stacked |
|
|
|
|
|
|
|
GS1Stacked |
|
|
|
|
|
|
|
GS1 Omnidirectional |
|
|
|
|
|
|
|
GS1 DataBar |
|
|
|
|
|
|
|
RSS-14 |
|
|
|
|
|
|
|
Maxicode |
|
|
|
|
|
|
|
MSI |
|
|
|
|
|
|
|
PDF417 |
|
|
|
|
|
|
|
Pharmacode |
|
|
|
|
|
|
|
Plessey |
|
|
|
|
|
|
|
Postnet |
|
|
|
|
|
|
|
QRCode |
|
|
|
|
|
|
|
QR code ECI |
|
|
|
|
|
|
|
Swiss QR |
|
|
|
|
|
|
|
UPCA |
|
|
|
|
|
|
|
UPCE (0, 1) |
|
|
|
|
|
|
|
Intelligent Mail |
|
|
|
|
|
|
|
Japan Post 4-state |
|
|
|
|
|
|
|
Charts |
|
|
|
|
|
|
|
Bar |
|
|
|
|
|
|
|
Stacked Bar |
|
|
|
|
|
|
|
100% Stacked Bar |
|
|
|
|
|
|
|
Column |
|
|
|
|
|
|
|
Stacked Column |
|
|
|
|
|
|
|
100% Stacked Column |
|
|
|
|
|
|
|
Area |
|
|
|
|
|
|
|
Spline Area |
|
|
|
|
|
|
|
Stacked Area |
|
|
|
|
|
|
|
100% Stacked Area |
|
|
|
|
|
|
|
Line |
|
|
|
|
|
|
|
Fast Line |
|
|
|
|
|
|
|
Step Line |
|
|
|
|
|
|
|
Spline |
|
|
|
|
|
|
|
Bubble |
|
|
|
|
|
|
|
Point |
|
|
|
|
|
|
|
Fast Point |
|
|
|
|
|
|
|
Pie |
|
|
|
|
|
|
|
Doughnut |
|
|
|
|
|
|
|
Polar |
|
|
|
|
|
|
|
Radar |
|
|
|
|
|
|
|
Stock |
|
|
|
|
|
|
|
Candlestick |
|
|
|
|
|
|
|
Kagi |
|
|
|
|
|
|
|
Renko |
|
|
|
|
|
|
|
Point & Figure |
|
|
|
|
|
|
|
Three Line Break |
|
|
|
|
|
|
|
Pyramid |
|
|
|
|
|
|
|
Funnel |
|
|
|
|
|
|
|
Range |
|
|
|
|
|
|
|
Spline Range |
|
|
|
|
|
|
|
Range Column |
|
|
|
|
|
|
|
Range Bar |
|
|
|
|
|
|
|
Printing |
|
|
|
|
|
|
|
Print to different printer trays |
|
|
|
|
|||
Dot-matrix printer support |
|
|
|
||||
Advanced printing modes |
|
|
|
|
|||
Print via web browser |
|
|
|
|
|
|
|
Print via PDF |
|
|
|
|
|
|
|
Export in formats |
|
|
|
|
|
|
|
|
|
|
|
|
|
||
PDF/A |
|
|
|
|
|
|
|
PDF/X |
|
|
|
|
|
|
|
Images Jpeg/PNG/BMP/GIF/TIFF/EMF |
|
|
|
|
|
|
|
SVG |
|
|
|
|
|
|
|
Rich Text |
|
|
|
|
|
|
|
Word OOXML (docx) |
|
|
|
|
|
|
|
PowerPoint OOXML (pptx) |
|
|
|
|
|
|
|
HTML |
|
|
|
|
|
|
|
HTML5 (layered) |
|
|
|
|
|
|
|
MHT (web archive) |
|
|
|
|
|
||
Microsoft XPS |
|
|
|
|
|
|
|
Excel XML |
|
|
|
|
|
|
|
Excel binary (biff8 xls) |
|
|
|
|
|
|
|
Excel OOXML (xlsx) |
|
|
|
|
|
|
|
PostScript |
|
|
|
|
|
|
|
PPML |
|
|
|
|
|
|
|
LaTeX |
|
|
|
|
|
|
|
DXF |
|
|
|
|
|
||
ZPL |
|
|
|
|
|
|
|
JSON |
|
|
|
|
|
|
|
CSV |
|
|
|
|
|
|
|
DBF (table) |
|
|
|
|
|
|
|
Plain Text |
|
|
|
|
|
|
|
Open Document Speadsheet (OpenOffice) |
|
|
|
|
|
|
|
Open Document Text (OpenOffice) |
|
|
|
|
|
|
|
XAML |
|
|
|
|
|
|
|
Transports |
|
|
|
|
|
|
|
|
|
|
|
|
|
||
FTP |
|
|
|
|
|
||
DropBox |
|
|
|
|
|
||
Box |
|
|
|
|
|
||
Google Drive |
|
|
|
|
|
||
OneDrive |
|
|
|
|
|
||
S3 |
|
|
|
|
|
||
FastReport Cloud |
|
|
|
|
|
||
Convertors from |
|
|
|
|
|
|
|
List&Label |
|
|
|
|
|
|
|
DevExpress |
|
|
|
|
|
|
|
Microsoft Reporting Services (RDL, RDLC) |
|
|
|
|
|
|
|
Crystal Reports |
|
|
|
|
|
|
|
StimulSoft |
|
|
|
|
|
|
|
Jasper Library |
|
|
|
|
|
|
|
Distribution |
|
|
|
|
|
|
|
Windows Installation file |
|
|
|
|
|
|
|
ZIP archive |
|
|
|
||||
NuGet |
|
|
|
|
|
|
|
DEB |
|
|
|||||
RPM |
|
|
|||||
Full sources |
|
||||||
Plugins |
|
|
|||||
Business Graphics Integration |
|
||||||
Cube Integration |
|
||||||
Html View Object |
|
||||||
ActiveQueryBuilder |
|
|
|||||
Crystal Import |
|
|
|||||
RTF2FRX Converter |
|
|
|||||
TeeChartObject |
|
|
|||||
WebP plugin |
|
|
|
|
|
|
|
Custom plugin support |
|
|
|
|
|
|
|
Support |
|
|
|
|
|
|
|
Online helpdesk |
|
|
|
|
|
|
|
Online chat |
|
|
|
|
|
|
|
|
|
|
|
|
|
||
Phone |
|
|
|
|
|
|
|
Source Code |
|
||||||
Ultimate .NET | WEB | Online Designer | ||
---|---|---|---|---|
FastReport Engine |
|
|
|
|
Report Engine |
|
|
||
Demo Application |
|
|
|
|
Bands |
|
|
|
|
Code based |
|
|
||
XML report templates |
|
|
|
|
.NET Platform |
|
|
||
Mono |
|
|||
.NET 4.6.2-4.8.1 |
|
|
||
.NET Core 3.1 |
|
|
||
.NET 5 |
|
|
||
.NET 6 |
|
|
||
.NET 7 |
|
|
||
.NET 8 |
|
|
||
WEB components |
|
|
||
Web reporting |
|
|
||
WebForms |
|
|||
WCF |
|
|||
ASP.NET MVC |
|
|||
ASP.NET Core |
|
|
||
ASP.NET Web API 2 |
|
|
||
ASP.NET Core MVC |
|
|
||
Razor Pages |
|
|
||
Blazor Server |
|
|
||
Blazor WebAssembly (WASM) |
|
|
||
WinForms components |
|
|||
Reporting components |
|
|||
Report Viewer |
|
|||
Runtime Report Designer |
|
|||
FastCube |
|
|||
OLAP |
|
|||
Icicle |
|
|||
Treemap |
|
|||
Bubble |
|
|||
Sunburst |
|
|||
Gantt |
|
|||
WPF components |
|
|||
Reporting components |
|
|||
Report Viewer |
|
|||
Runtime Report Designer |
|
|||
Mono components |
|
|||
Reporting components |
|
|||
Report Viewer |
|
|||
Runtime Report Designer |
|
|||
FastCube |
|
|||
OLAP |
|
|||
Online Designer |
|
|
|
|
React |
|
|
|
|
Jquery |
|
|
|
|
Webpack |
|
|
|
|
IDE |
|
|
||
Microsoft Visual Studio |
|
|
||
Visual Studio Code |
|
|
||
Visual Studio for Mac |
|
|
||
Embarcadero Delphi Prism |
|
|
||
MonoDevelop (Linux) |
|
|
||
JetBrains Rider |
|
|
||
Operation System |
|
|
|
|
Microsoft Windows |
|
|
|
|
Apple macOS |
|
|
|
|
Linux |
|
|
|
|
Report script languages |
|
|
|
|
C# |
|
|
|
|
VB.NET |
|
|
|
|
Report script engine |
|
|
|
|
CodeDOM |
|
|||
Roslyn |
|
|
||
CodeMirror |
|
|||
Data connections |
|
|
|
|
Apache Cassandra |
|
|
||
ClickHouse |
|
|
||
Couchbase |
|
|
||
CSV |
|
|
||
Elastic Search |
|
|
||
Firebird |
|
|
||
Google BigQuery |
|
|||
IBM DB2 |
|
|||
JSON |
|
|
||
MongoDB |
|
|
||
MS Access |
|
|||
MS SQL |
|
|
||
MySQL |
|
|
||
NosDB |
|
|||
ODBC |
|
|||
OLE DB |
|
|||
Oracle |
|
|||
Oracle ODP |
|
|
||
PostgreSQL |
|
|
||
RavenDB |
|
|
||
Sharepoint |
|
|||
SqlAnywhere |
|
|||
SqlCe |
|
|||
SQLite |
|
|
||
VistaDB |
|
|||
XML |
|
|
||
Internal application datasets |
|
|
||
In-Memory |
|
|
||
Custom connections |
|
|
|
|
Reporting features |
|
|
|
|
Dialogue forms |
|
|
|
|
Report inheritance |
|
|
|
|
Master-detail-subdetail |
|
|
|
|
Drill-downs |
|
|
|
|
Groupping |
|
|
|
|
Sorting |
|
|
|
|
Headers and Footers |
|
|
|
|
URLs and hrefs |
|
|
|
|
HTML tags in text object |
|
|
|
|
Unlimited page sizes |
|
|
|
|
Preview component |
|
|
|
|
Design-time visual report designer |
|
|
||
Run-time visual report designer |
|
|||
High DPI support |
|
|
|
|
Visual SQL Builder |
|
|
||
Localization languages |
29
|
29
|
29
|
|
Report objects |
|
|
|
|
2D barcode |
|
|
|
|
Advanced Matrix (AdvMatrix) |
|
|
|
|
Barcode |
|
|
|
|
Cellular |
|
|
|
|
Chart |
|
|
|
|
Checkbox |
|
|
|
|
Container |
|
|
|
|
Cross-tab (Matrix) |
|
|
|
|
Digital signature |
|
|
|
|
Gauge |
|
|
|
|
Gradient |
|
|
|
|
HTML |
|
|
|
|
Map |
|
|
|
|
Picture |
|
|
|
|
RFID |
|
|
||
Rich Text |
|
|
|
|
Shape |
|
|
|
|
Sparkline |
|
|
|
|
Sub-report |
|
|
|
|
SVG |
|
|
|
|
System text |
|
|
|
|
Table |
|
|
|
|
Text |
|
|
|
|
Zip code |
|
|
|
|
Barcodes |
|
|
|
|
ANSI |
|
|
||
Aztec |
|
|
|
|
Codabar |
|
|
|
|
Code 11 |
|
|
||
Code 27 |
|
|
||
Code 128 (A, B, C) |
|
|
|
|
Code 16K |
|
|
||
Code32 |
|
|
||
Code 25 (Industrial, Interleaved, Matrix) |
|
|
|
|
Code 39 (Extended) |
|
|
|
|
Code 93 (Extended) |
|
|
|
|
Data Matrix |
|
|
|
|
Deutsche Post Identcode |
|
|
|
|
Deutsche Post Leitcode |
|
|
|
|
EAN 13 |
|
|
|
|
EAN 128 |
|
|
||
EAN+2 |
|
|
|
|
EAN+5 |
|
|
|
|
EAN 14 |
|
|
||
EAN 8 |
|
|
|
|
ITF-14 |
|
|
|
|
GS1 DataMatrix |
|
|
||
GS1 8 |
|
|
|
|
GS1 12 |
|
|
|
|
GS1 128 |
|
|
|
|
GS1 Expanded |
|
|
|
|
GS1 Expanded Stacked |
|
|
|
|
GS1Stacked |
|
|
|
|
GS1 Omnidirectional |
|
|
|
|
GS1 DataBar |
|
|
|
|
RSS-14 |
|
|
||
Maxicode |
|
|
|
|
MSI |
|
|
|
|
PDF417 |
|
|
|
|
Pharmacode |
|
|
|
|
Plessey |
|
|
|
|
Postnet |
|
|
|
|
QRCode |
|
|
|
|
Swiss QR |
|
|
||
UPCA |
|
|
|
|
UPCE (0, 1) |
|
|
|
|
Intelligent Mail |
|
|
|
|
Japan Post 4-state |
|
|
|
|
Charts |
|
|
|
|
Bar |
|
|
|
|
Stacked Bar |
|
|
|
|
100% Stacked Bar |
|
|
|
|
Column |
|
|
|
|
Stacked Column |
|
|
|
|
100% Stacked Column |
|
|
|
|
Area |
|
|
|
|
Spline Area |
|
|
|
|
Stacked Area |
|
|
|
|
100% Stacked Area |
|
|
|
|
Line |
|
|
|
|
Fast Line |
|
|
|
|
Step Line |
|
|
|
|
Spline |
|
|
|
|
Bubble |
|
|
|
|
Point |
|
|
|
|
Fast Point |
|
|
|
|
Pie |
|
|
|
|
Doughnut |
|
|
|
|
Polar |
|
|
|
|
Radar |
|
|
|
|
Stock |
|
|
|
|
Candlestick |
|
|
|
|
Kagi |
|
|
|
|
Renko |
|
|
|
|
Point & Figure |
|
|
|
|
Three Line Break |
|
|
|
|
Pyramid |
|
|
|
|
Funnel |
|
|
|
|
Range |
|
|
|
|
Spline Range |
|
|
|
|
Range Column |
|
|
|
|
Range Bar |
|
|
|
|
Printing |
|
|
|
|
Print to different printer trays |
|
|||
Dot-matrix printer support |
|
|||
Advanced printing modes |
|
|||
Print via web browser |
|
|
|
|
Print via PDF |
|
|
||
Export in formats |
|
|
||
|
|
|||
PDF/A |
|
|
||
PDF/X |
|
|
||
Images Jpeg/PNG/BMP/GIF/TIFF/EMF |
|
|
||
SVG |
|
|
||
Rich Text |
|
|
||
Word OOXML (docx) |
|
|
||
PowerPoint OOXML (pptx) |
|
|
||
HTML |
|
|
||
HTML5 (layered) |
|
|
||
MHT (web archive) |
|
|
||
Microsoft XPS |
|
|
||
Excel XML |
|
|
||
Excel binary (biff8 xls) |
|
|
||
Excel OOXML (xlsx) |
|
|
||
PostScript |
|
|
||
PPML |
|
|
||
LaTeX |
|
|
||
DXF |
|
|
||
ZPL |
|
|
||
JSON |
|
|
||
CSV |
|
|
||
DBF (table) |
|
|
||
Plain Text |
|
|
||
Open Document Speadsheet (OpenOffice) |
|
|
||
Open Document Text (OpenOffice) |
|
|
||
XAML |
|
|
||
Transports |
|
|
||
|
|
|||
FTP |
|
|||
DropBox |
|
|||
Box |
|
|||
Google Drive |
|
|||
OneDrive |
|
|||
S3 |
|
|||
FastReport Cloud |
|
|||
Convertors from |
|
|
||
List&Label |
|
|
||
DevExpress |
|
|
||
Microsoft Reporting Services (RDL, RDLC) |
|
|
||
Crystal Reports |
|
|
||
StimulSoft |
|
|
||
Jasper Library |
|
|
||
Distribution |
|
|
|
|
Windows Installation file |
|
|
||
ZIP archive |
|
|
||
NuGet |
|
|
||
DEB |
|
|||
RPM |
|
|||
Full sources |
|
|||
FastReport Online Designer Builder |
|
|
|
|
Plugins |
|
|
|
|
Business Graphics Integration |
|
|||
Cube Integration |
|
|||
Html View Object |
|
|||
ActiveQueryBuilder |
|
|||
Crystal Import |
|
|||
RTF2FRX Converter |
|
|||
TeeChartObject |
|
|||
WebP plugin |
|
|
||
Code Editor |
|
|
|
|
Guides |
|
|
|
|
Position block |
|
|
|
|
Ruler |
|
|
|
|
Resize band horizontally |
|
|
|
|
Hotkey |
|
|
|
|
Context menu |
|
|
|
|
Dblclick |
|
|
|
|
Custom plugin support |
|
|
||
Support |
|
|
|
|
Online helpdesk |
|
|
|
|
Online chat |
|
|
|
|
|
|
|
||
Phone |
|
|
|
|
Source Code |
|
|||
Ultimate | Optimum VCL | Reporting VCL | Reporting FMX | Reporting Lazarus | Analysis VCL | ||
---|---|---|---|---|---|---|---|
FastReport Engine |
|
|
|
|
|
||
Report Engine |
|
|
|
|
|
||
Bands |
|
|
|
|
|
||
Code based |
|
|
|
|
|
||
XML report templates |
|
|
|
|
|
||
Demo Application |
|
|
|
|
|
||
VCL components |
|
|
|
|
|||
Core |
|
|
|
|
|||
Core UI |
|
|
|
|
|||
AdvancedMemo |
|
|
|||||
FastQueryBuilder |
|
|
|
||||
FastScript |
|
|
|
|
|||
FastReport |
|
|
|
||||
ClientServer |
|
|
|||||
Transports |
|
|
|||||
FastCube |
|
|
|
||||
FMX components |
|
|
|||||
Core |
|
|
|||||
FastScript |
|
|
|||||
FastReport |
|
|
|||||
FastCube |
|
||||||
Lazarus components |
|
|
|||||
Core |
|
|
|||||
Core UI |
|
|
|||||
AdvancedMemo |
|
||||||
FastQueryBuilder |
|
||||||
FastScript |
|
|
|||||
FastReport |
|
|
|||||
ClientServer |
|
||||||
FastCube |
|
||||||
OLAP features |
|
|
|
||||
Unlimited number of indicators |
|
|
|
||||
Final value |
|
|
|
||||
Vertical dimension headers |
|
|
|
||||
Horizontal dimension headers |
|
|
|
||||
Creating additional totals |
|
|
|
||||
Summary Editor |
|
|
|
||||
Calculate totals on totals |
|
|
|
||||
Total position |
|
|
|
||||
Convolution and unfolding operations |
|
|
|
||||
Data region |
|
|
|
||||
Data Axis |
|
|
|
||||
Drill down to the source data |
|
|
|
||||
Rotating a multidimensional data array |
|
|
|
||||
Transposing a cross-table |
|
|
|
||||
Interactive list of fields |
|
|
|
||||
Filtering rows and columns |
|
|
|
||||
Custom filters |
|
|
|
||||
Range Editor |
|
|
|
||||
Sorting by axis values |
|
|
|
||||
Sorting by the results of the indicator |
|
|
|
||||
Sorting by active row/column |
|
|
|
||||
Formation of user groups |
|
|
|
||||
Formatting data |
|
|
|
||||
Rule for data allocation |
|
|
|
||||
Custom rules for data allocation |
|
|
|
||||
Two-color and three-color scale for indicators |
|
|
|
||||
Histogram inside cells |
|
|
|
||||
A set of icons next to the indicator value |
|
|
|
||||
Highlighting only the matching cells |
|
|
|
||||
Expression Editor |
|
|
|
||||
Script support |
|
|
|
||||
Creating a data representation scheme |
|
|
|
||||
Cross-chart |
|
|
|
||||
Working with the clipboard |
|
|
|
||||
Calculated metrics and filters |
|
|
|
||||
Output of indicators as a value, percentage or rank |
|
|
|
||||
OLAP aggregation functions |
|
|
|
||||
Sum |
|
|
|
||||
Count |
|
|
|
||||
Minimum |
|
|
|
||||
Maximum |
|
|
|
||||
Average |
|
|
|
||||
Multiplication |
|
|
|
||||
Variance |
|
|
|
||||
Std Dev |
|
|
|
||||
VarianceS |
|
|
|
||||
Std DevS |
|
|
|
||||
First value |
|
|
|
||||
Last value |
|
|
|
||||
List of values |
|
|
|
||||
Median |
|
|
|
||||
Weighted arithmetic mean |
|
|
|
||||
Calculation |
|
|
|
||||
Calculation (detail) |
|
|
|
||||
IDE |
|
|
|
|
|
|
|
Embarcadero RAD Studio 2010 |
|
|
|
|
|||
Embarcadero RAD Studio XE |
|
|
|
|
|||
Embarcadero RAD Studio XE2-XE8 |
|
|
|
|
|||
Embarcadero RAD Studio 10 Seattle |
|
|
|
|
|||
Embarcadero RAD Studio 10.1 Berlin |
|
|
|
|
|||
Embarcadero RAD Studio 10.2 Tokyo |
|
|
|
|
|||
Embarcadero RAD Studio 10.3 Rio |
|
|
|
|
|||
Embarcadero RAD Studio 10.4 Sydney |
|
|
|
|
|
||
Embarcadero RAD Studio 11 Alexandria |
|
|
|
|
|
||
Lazarus |
|
|
|||||
Embarcadero RAD Studio 12 Athens |
|
|
|
|
|
||
Graphic core requirements |
|
|
|
|
|
||
GDI |
|
|
|
|
|
||
GDI+ |
|
|
|||||
D2D |
|
|
|||||
Quarz |
|
|
|||||
GTK |
|
|
|
|
|||
Metal |
|
|
|||||
Operation System |
|
|
|
|
|
|
|
Microsoft Windows |
|
|
|
|
|
|
|
Apple macOS |
|
|
|||||
Linux |
|
|
|
||||
Script languages |
|
|
|
|
|
|
|
Pascal Script |
|
|
|
|
|
|
|
C++ Script |
|
|
|
|
|
|
|
J Script |
|
|
|
|
|
|
|
VB Script |
|
|
|
|
|
|
|
Data connections |
|
|
|
|
|
|
|
ADO |
|
|
|
|
|
||
BDE |
|
|
|
|
|||
Client Data Set |
|
|
|
|
|
||
DBX |
|
|
|
|
|
||
FIB |
|
|
|
|
|||
FireDAC |
|
|
|
|
|
||
IBO |
|
|
|
|
|||
IBX |
|
|
|
|
|
||
Lazarus DBF |
|
|
|||||
Lazarus SQLite |
|
|
|||||
Reporting features |
|
|
|
|
|
||
Dialogue forms |
|
|
|
|
|
||
Report inheritance |
|
|
|
|
|
||
Master-detail-subdetail |
|
|
|
|
|
||
Drill-downs |
|
|
|
|
|
||
Groupping |
|
|
|
|
|
||
Filtering |
|
|
|
|
|
||
Headers and Footers |
|
|
|
|
|
||
URLs and hrefs |
|
|
|
|
|
||
HTML tags in text object |
|
|
|
|
|
||
Unlimited page sizes |
|
|
|
|
|
||
Preview component |
|
|
|
|
|
||
Design-time visual report designer |
|
|
|
|
|
||
Run-time visual report designer |
|
|
|
|
|
||
High DPI support |
|
|
|
|
|
||
Visual SQL Builder |
|
|
|||||
RTL mirror mode |
|
|
|
||||
Localization languages |
33
|
33
|
33
|
33
|
33
|
33
|
|
Report objects |
|
|
|
|
|
||
2D barcode |
|
|
|
|
|
||
Barcode |
|
|
|
|
|
||
Cellular |
|
|
|
|
|||
OLE |
|
|
|
||||
Chart |
|
|
|
|
|
||
Checkbox |
|
|
|
|
|
||
Cross-tab (Matrix) |
|
|
|
|
|
||
Digital signature |
|
|
|
|
|||
Gauge |
|
|
|
|
|
||
Gradient |
|
|
|
|
|
||
HTML |
|
|
|
||||
Map |
|
|
|
|
|||
Picture |
|
|
|
|
|
||
Rich Text |
|
|
|
|
|||
Shape |
|
|
|
|
|
||
Sub-report |
|
|
|
|
|
||
SVG |
|
|
|
|
|||
System text |
|
|
|
|
|
||
Table |
|
|
|
|
|||
Text |
|
|
|
|
|
||
Zip code |
|
|
|
|
|||
Barcodes |
|
|
|
|
|
||
Aztec |
|
|
|
|
|||
Codabar |
|
|
|
||||
Code 11 |
|
|
|
|
|
||
Code 128 (A, B, C) |
|
|
|
|
|
||
Code 39 (Extended) |
|
|
|
|
|
||
Code 93 (Extended) |
|
|
|
|
|
||
Data Matrix |
|
|
|
|
|
||
Deutsche Post Identcode |
|
|
|
|
|||
Deutsche Post Leitcode |
|
|
|
|
|||
EAN 13 |
|
|
|
|
|
||
EAN 128 |
|
|
|
|
|
||
EAN+2 |
|
|
|
|
|
||
EAN+5 |
|
|
|
|
|
||
EAN 14 |
|
|
|
|
|
||
EAN 8 |
|
|
|
|
|
||
ITF-14 |
|
|
|
|
|
||
GS1 DataMatrix |
|
|
|
|
|||
GS1 128 |
|
|
|
|
|||
GS1 Expanded |
|
|
|
|
|||
GS1 Expanded Stacked |
|
|
|
|
|||
GS1Stacked |
|
|
|
|
|||
GS1 DataBar |
|
|
|
|
|||
RSS-14 |
|
|
|
|
|||
Maxicode |
|
|
|
|
|||
MSI |
|
|
|
|
|
||
PDF417 |
|
|
|
|
|
||
Pharmacode |
|
|
|
|
|||
Plessey |
|
|
|
|
|||
Postnet |
|
|
|
|
|
||
QRCode |
|
|
|
|
|
||
QR code ECI |
|
|
|
|
|||
Swiss QR |
|
|
|
|
|||
UPCA |
|
|
|
|
|
||
UPCE (0, 1) |
|
|
|
|
|
||
Intelligent Mail |
|
|
|
|
|
||
Charts |
|
|
|
|
|
||
TeeChart |
|
|
|
|
|||
Lazarus TAChart |
|
|
|||||
Printing |
|
|
|
|
|
||
Print to different printer trays |
|
|
|
|
|
||
Dot-matrix printer support |
|
|
|
|
|||
Advanced printing modes |
|
|
|
|
|
||
Print via web browser |
|
|
|||||
Print via PDF |
|
|
|
|
|||
Export in formats |
|
|
|
|
|
|
|
|
|
|
|
|
|
||
PDF/A |
|
|
|
|
|||
Images Jpeg/PNG/BMP/GIF/TIFF/EMF |
|
|
|
|
|
||
SVG |
|
|
|
|
|||
Rich Text |
|
|
|
|
|
||
Word OOXML (docx) |
|
|
|
|
|||
PowerPoint OOXML (pptx) |
|
|
|
|
|||
HTML |
|
|
|
|
|
|
|
HTML5 (layered) |
|
|
|
|
|||
Excel OLE |
|
|
|
||||
Excel XML |
|
|
|
|
|
|
|
Excel binary (biff8 xls) |
|
|
|
|
|
||
Excel OOXML (xlsx) |
|
|
|
|
|
||
PostScript |
|
|
|
|
|||
PPML |
|
|
|
|
|||
ZPL |
|
|
|
|
|||
CSV |
|
|
|
|
|
|
|
Plain Text |
|
|
|
|
|
||
Open Document Speadsheet (OpenOffice) |
|
|
|
|
|
||
Open Document Text (OpenOffice) |
|
|
|
|
|
||
Distribution |
|
|
|
|
|
|
|
Windows Installation file |
|
|
|
|
|
|
|
DEB |
|
|
|||||
RPM |
|
|
|||||
Full sources |
|
|
|
|
|
|
|
Support |
|
|
|
|
|
|
|
Online helpdesk |
|
|
|
|
|
|
|
Online chat |
|
|
|
|
|
|
|
|
|
|
|
|
|
||
Phone |
|
|
|
|
|
|
|
Source Code |
|
|
|
|
|
|
|
Convertors from |
|
|
|
||||
Quick Report |
|
|
|
||||
Report Builder |
|
|
|
||||
Rave Reports |
|
|
|
||||
Transports |
|
|
|||||
|
|
||||||
FTP |
|
|
|||||
DropBox |
|
|
|||||
Box |
|
|
|||||
Google Drive |
|
|
|||||
OneDrive |
|
|
|||||
Yandex |
|
|
|||||
Next Cloud |
|
|
|||||
Amazon S3 |
|
|
|||||
Outlook |
|
|
|||||
Gmail |
|
|
|||||
Plugin FastConverter .FP3 |
|
||||||
Desktop Professional | Desktop Standard | Viewer | ||
---|---|---|---|---|
Applications |
|
|
|
|
Graphical user interface |
|
|
|
|
Report Viewer |
|
|
||
Reporting components |
|
|
||
Runtime Report Designer |
|
|
||
Command Line Interface |
|
|
||
Scheduler |
|
|
||
Report manager |
|
|
||
Common interface |
|
|||
FastReport Engine |
|
|
||
Report Engine |
|
|
||
Demo Application |
|
|
||
Bands |
|
|
||
Code based |
|
|
||
XML report templates |
|
|
||
Operation System |
|
|
|
|
Microsoft Windows |
|
|
||
Report script languages |
|
|
||
C# |
|
|
||
VB.NET |
|
|
||
Data connections |
|
|
||
ClickHouse |
|
|
||
Couchbase |
|
|
||
CSV |
|
|
||
Firebird |
|
|
||
JSON |
|
|
||
MongoDB |
|
|
||
MS Access |
|
|
||
MS SQL |
|
|
||
MySQL |
|
|
||
ODBC |
|
|
||
OLE DB |
|
|
||
Oracle |
|
|
||
PostgreSQL |
|
|
||
RavenDB |
|
|
||
XML |
|
|
||
Reporting features |
|
|
||
Dialogue forms |
|
|
||
Report inheritance |
|
|
||
Master-detail-subdetail |
|
|
||
Drill-downs |
|
|
||
Groupping |
|
|
||
Sorting |
|
|
||
Headers and Footers |
|
|
||
URLs and hrefs |
|
|
||
HTML tags in text object |
|
|
||
Unlimited page sizes |
|
|
||
Preview component |
|
|
||
Design-time visual report designer |
|
|
||
Run-time visual report designer |
|
|
||
High DPI support |
|
|
||
Visual SQL Builder |
|
|
||
Localization languages |
29
|
29
|
29
|
|
Report objects |
|
|
||
2D barcode |
|
|
||
Advanced Matrix (AdvMatrix) |
|
|
||
Barcode |
|
|
||
Cellular |
|
|
||
Chart |
|
|
||
Checkbox |
|
|
||
Container |
|
|
||
Cross-tab (Matrix) |
|
|
||
Digital signature |
|
|
||
Gauge |
|
|
||
Gradient |
|
|
||
HTML |
|
|
||
Map |
|
|
||
Picture |
|
|
||
RFID |
|
|
||
Rich Text |
|
|
||
Shape |
|
|
||
Sparkline |
|
|
||
Sub-report |
|
|
||
SVG |
|
|
||
System text |
|
|
||
Table |
|
|
||
Text |
|
|
||
Zip code |
|
|
||
Barcodes |
|
|
||
ANSI |
|
|
||
Aztec |
|
|
||
Codabar |
|
|
||
Code 11 |
|
|
||
Code 27 |
|
|
||
Code 128 (A, B, C) |
|
|
||
Code 16K |
|
|
||
Code32 |
|
|
||
Code 25 (Industrial, Interleaved, Matrix) |
|
|
||
Code 39 (Extended) |
|
|
||
Code 93 (Extended) |
|
|
||
Data Matrix |
|
|
||
Deutsche Post Identcode |
|
|
||
Deutsche Post Leitcode |
|
|
||
EAN 13 |
|
|
||
EAN 128 |
|
|
||
EAN+2 |
|
|
||
EAN+5 |
|
|
||
EAN 14 |
|
|
||
EAN 8 |
|
|
||
ITF-14 |
|
|
||
GS1 DataMatrix |
|
|
||
GS1 8 |
|
|
||
GS1 12 |
|
|
||
GS1 128 |
|
|
||
GS1 Expanded |
|
|
||
GS1 Expanded Stacked |
|
|
||
GS1Stacked |
|
|
||
GS1 Omnidirectional |
|
|
||
GS1 DataBar |
|
|
||
RSS-14 |
|
|
||
Maxicode |
|
|
||
MSI |
|
|
||
PDF417 |
|
|
||
Pharmacode |
|
|
||
Plessey |
|
|
||
Postnet |
|
|
||
QRCode |
|
|
||
QR code ECI |
|
|
||
Swiss QR |
|
|
||
UPCA |
|
|
||
UPCE (0, 1) |
|
|
||
Intelligent Mail |
|
|
||
Japan Post 4-state |
|
|
||
Charts |
|
|
||
Bar |
|
|
||
Stacked Bar |
|
|
||
100% Stacked Bar |
|
|
||
Column |
|
|
||
Stacked Column |
|
|
||
100% Stacked Column |
|
|
||
Area |
|
|
||
Spline Area |
|
|
||
Stacked Area |
|
|
||
100% Stacked Area |
|
|
||
Line |
|
|
||
Fast Line |
|
|
||
Step Line |
|
|
||
Spline |
|
|
||
Bubble |
|
|
||
PointFast Point |
|
|
||
Pie |
|
|
||
Doughnut |
|
|
||
Polar |
|
|
||
Radar |
|
|
||
Stock |
|
|
||
Candlestick |
|
|
||
Kagi |
|
|
||
Renko |
|
|
||
Point & Figure |
|
|
||
Three Line Break |
|
|
||
Pyramid |
|
|
||
Funnel |
|
|
||
Range |
|
|
||
Spline Range |
|
|
||
Range Column |
|
|
||
Range Bar |
|
|
||
Printing |
|
|
||
Print to different printer trays |
|
|
||
Dot-matrix printer support |
|
|
||
Advanced printing modes |
|
|
||
Print via web browser |
|
|
||
Print via PDF |
|
|
||
Export to formats |
|
|
||
|
|
|||
PDF/A |
|
|
||
PDF/X |
|
|
||
Images Jpeg/PNG/BMP/GIF/TIFF/EMF |
|
|
||
SVG |
|
|
||
Rich Text |
|
|
||
Word OOXML (docx) |
|
|
||
PowerPoint OOXML (pptx) |
|
|
||
HTML |
|
|
||
HTML5 (layered) |
|
|
||
MHT (web archive) |
|
|
||
Microsoft XPS |
|
|
||
Excel XML |
|
|
||
Excel binary (biff8 xls) |
|
|
||
Excel OOXML (xlsx) |
|
|
||
PostScript |
|
|
||
PPML |
|
|
||
LaTeX |
|
|
||
DXF |
|
|
||
ZPL |
|
|
||
JSON |
|
|
||
CSV |
|
|
||
DBF (table) |
|
|
||
Plain Text |
|
|
||
Open Document Speadsheet (OpenOffice) |
|
|
||
Open Document Text (OpenOffice) |
|
|
||
XAML |
|
|
||
Transports |
|
|
||
|
|
|||
FTP |
|
|
||
DropBox |
|
|
||
Box |
|
|
||
Google Drive |
|
|
||
OneDrive |
|
|
||
S3 |
|
|
||
FastReport Cloud |
|
|
||
Convertors from |
|
|
||
List&Label |
|
|
||
DevExpress |
|
|
||
Microsoft Reporting Services (RDL, RDLC) |
|
|
||
Crystal Reports |
|
|
||
StimulSoft |
|
|
||
Jasper Library |
|
|
||
Distribution |
|
|
|
|
Windows Installation file |
|
|
|
|
NuGet |
|
|
||
Full sources |
|
|
||
Support |
|
|
|
|
Online helpdesk |
|
|
|
|
Online chat |
|
|
|
|
|
|
|
||
Phone |
|
|
|
|
FastReport Cloud Business | FastReport Cloud Team | FastReport Cloud Personal | FastReport Cloud Free | ||
---|---|---|---|---|---|
Users |
25
|
5
|
1
|
1
|
|
Template storage capacity (MB) |
3750
|
1000
|
250
|
25
|
|
Report storage capacity (MB) |
3750
|
1000
|
250
|
25
|
|
Export file storage capacity (MB) |
7500
|
2000
|
500
|
50
|
|
Maximum weight of the uploaded file (MB) |
200
|
150
|
100
|
10
|
|
Limit of data sources |
30
|
15
|
10
|
1
|
|
User Group limit |
10
|
2
|
1
|
1
|
|
Pages limit |
∞
|
∞
|
∞
|
5
|
|
Transports |
|
|
|
||
|
|
|
|||
FTP |
|
|
|
||
Webhook |
|
|
|
||
Online template editor |
|
|
|
|
|
File Storage |
|
|
|
|
|
Report Templates |
|
|
|
|
|
Generated reports |
|
|
|
|
|
Storage by folders |
|
|
|
|
|
Hiding folders |
|
|
|
|
|
Exports from reports |
|
|
|
|
|
Recycle Bin |
|
|
|
|
|
History of changes |
|
|
|
|
|
SDK and Integration |
|
|
|
|
|
Haskell |
|
|
|
|
|
JavaScript |
|
|
|
|
|
C++ |
|
|
|
|
|
Python |
|
|
|
|
|
Java |
|
|
|
|
|
Go |
|
|
|
|
|
C#/.NET, ASP.NET |
|
|
|
|
|
REST API |
|
|
|
|
|
User rights |
|
|
|
|
|
Getting information |
|
|
|
|
|
Getting rights |
|
|
|
|
|
Editing |
|
|
|
|
|
Administration |
|
|
|
|
|
Deletion |
|
|
|
|
|
Downloading |
|
|
|
|
|
Groups |
|
|
|
|
|
Group Control Panel |
|
|
|
|
|
Simultaneous access to files |
|
|
|
|
|
Creating tasks |
|
|
|
|
|
Preparing the report |
|
|
|
|
|
Exporting a template |
|
|
|
|
|
Exporting a report |
|
|
|
|
|
Tasks-transports |
|
|
|
|
|
Adding a structure to a data source |
|
|
|
|
|
Formation of a public link |
|
|
|
|
|
Generating reports on a schedule |
|
|
|
|
|
Data security |
|
|
|
|
|
Two-factor authentication |
|
|
|
|
|
Open ID authentication |
|
|
|
|
|
File access control |
|
|
|
|
|
Digital signature of PDF documents |
|
|
|
|
|
File editing protection |
|
|
|
|
|
Data connections |
|
|
|
|
|
Connecting data sources using the API |
|
|
|
|
|
ClickHouse |
|
|
|
|
|
CSV |
|
|
|
|
|
Firebird |
|
|
|
|
|
JSON |
|
|
|
|
|
MongoDB |
|
|
|
|
|
MS SQL |
|
|
|
|
|
MySQL |
|
|
|
|
|
OraclePostgreSQL |
|
|
|
|
|
XML |
|
|
|
|
|
Reporting features |
|
|
|
|
|
Report inheritance |
|
|
|
|
|
Master-detail-subdetail |
|
|
|
|
|
Drill-downs |
|
|
|
|
|
Groupping |
|
|
|
|
|
Sorting |
|
|
|
|
|
Headers and Footers |
|
|
|
|
|
URLs and hrefs |
|
|
|
|
|
HTML tags in text object |
|
|
|
|
|
Unlimited page sizes |
|
|
|
|
|
Preview component |
|
|
|
|
|
High DPI support |
|
|
|
|
|
Report objects |
|
|
|
|
|
2D barcode |
|
|
|
|
|
Advanced Matrix (AdvMatrix) |
|
|
|
|
|
Barcode |
|
|
|
|
|
Cellular |
|
|
|
|
|
Chart |
|
|
|
|
|
Checkbox |
|
|
|
|
|
Container |
|
|
|
|
|
Cross-tab (Matrix) |
|
|
|
|
|
Digital signature |
|
|
|
|
|
Gauge |
|
|
|
|
|
Gradient |
|
|
|
|
|
HTML |
|
|
|
|
|
Map |
|
|
|
|
|
Picture |
|
|
|
|
|
Rich Text |
|
|
|
|
|
Shape |
|
|
|
|
|
Sparkline |
|
|
|
|
|
Sub-report |
|
|
|
|
|
SVG |
|
|
|
|
|
System text |
|
|
|
|
|
Table |
|
|
|
|
|
Text |
|
|
|
|
|
Zip code |
|
|
|
|
|
Barcodes |
|
|
|
|
|
ANSI |
|
|
|
|
|
Aztec |
|
|
|
|
|
Codabar |
|
|
|
|
|
Code 11 |
|
|
|
|
|
Code 27 |
|
|
|
|
|
Code 128 (A, B, C) |
|
|
|
|
|
Code 16K |
|
|
|
|
|
Code32 |
|
|
|
|
|
Code 25 (Industrial, Interleaved, Matrix |
|
|
|
|
|
Code 39 (Extended) |
|
|
|
|
|
Code 93 (Extended) |
|
|
|
|
|
Data Matrix |
|
|
|
|
|
Deutsche Post Identcode |
|
|
|
|
|
Deutsche Post Leitcode |
|
|
|
|
|
EAN 13 |
|
|
|
|
|
EAN 128 |
|
|
|
|
|
EAN+2 |
|
|
|
|
|
EAN+5 |
|
|
|
|
|
EAN 14 |
|
|
|
|
|
EAN 8 |
|
|
|
|
|
ITF-14 |
|
|
|
|
|
GS1 DataMatrix |
|
|
|
|
|
GS1 8 |
|
|
|
|
|
GS1 12 |
|
|
|
|
|
GS1 128 |
|
|
|
|
|
GS1 Expanded |
|
|
|
|
|
GS1 Expanded Stacked |
|
|
|
|
|
GS1Stacked |
|
|
|
|
|
GS1 Omnidirectional |
|
|
|
|
|
GS1 DataBar |
|
|
|
|
|
RSS-14 |
|
|
|
|
|
Maxicode |
|
|
|
|
|
MSI |
|
|
|
|
|
PDF417 |
|
|
|
|
|
Pharmacode |
|
|
|
|
|
Plessey |
|
|
|
|
|
Postnet |
|
|
|
|
|
QRCode |
|
|
|
|
|
QR code ECI |
|
|
|
|
|
Swiss QR |
|
|
|
|
|
UPCA |
|
|
|
|
|
UPCE (0, 1) |
|
|
|
|
|
Intelligent Mail |
|
|
|
|
|
Japan Post 4-state |
|
|
|
|
|
Charts |
|
|
|
|
|
Bar |
|
|
|
|
|
Stacked Bar |
|
|
|
|
|
100% Stacked Bar |
|
|
|
|
|
Column |
|
|
|
|
|
Stacked Column |
|
|
|
|
|
100% Stacked Column |
|
|
|
|
|
Area |
|
|
|
|
|
Spline Area |
|
|
|
|
|
Stacked Area |
|
|
|
|
|
100% Stacked Area |
|
|
|
|
|
Line |
|
|
|
|
|
Fast Line |
|
|
|
|
|
Step Line |
|
|
|
|
|
Spline |
|
|
|
|
|
Bubble |
|
|
|
|
|
Point |
|
|
|
|
|
Fast Point |
|
|
|
|
|
Pie |
|
|
|
|
|
Doughnut |
|
|
|
|
|
Polar |
|
|
|
|
|
Radar |
|
|
|
|
|
Stock |
|
|
|
|
|
Candlestick |
|
|
|
|
|
Kagi |
|
|
|
|
|
Renko |
|
|
|
|
|
Point & Figure |
|
|
|
|
|
Three Line Break |
|
|
|
|
|
Pyramid |
|
|
|
|
|
Funnel |
|
|
|
|
|
Range |
|
|
|
|
|
Spline Range |
|
|
|
|
|
Range Column |
|
|
|
|
|
Range Bar |
|
|
|
|
|
Printing |
|
|
|
|
|
Print via web browser |
|
|
|
|
|
Print via PDF |
|
|
|
|
|
Export in formats |
|
|
|
|
|
|
|
|
|
||
PDF/A |
|
|
|
|
|
PDF/X |
|
|
|
|
|
Images Jpeg/PNG/BMP/GIF/TIFF/EMF |
|
|
|
|
|
SVG |
|
|
|
|
|
Rich Text |
|
|
|
|
|
Word OOXML (docx) |
|
|
|
|
|
PowerPoint OOXML (pptx) |
|
|
|
|
|
HTML |
|
|
|
|
|
HTML5 (layered) |
|
|
|
|
|
MHT (web archive) |
|
|
|
|
|
Microsoft XPS |
|
|
|
|
|
Excel XML |
|
|
|
|
|
Excel binary (biff8 xls) |
|
|
|
|
|
Excel OOXML (xlsx) |
|
|
|
|
|
PostScript |
|
|
|
|
|
PPML |
|
|
|
|
|
LaTeX |
|
|
|
|
|
DXF |
|
|
|
|
|
ZPL |
|
|
|
|
|
JSON |
|
|
|
|
|
CSV |
|
|
|
|
|
DBF (table) |
|
|
|
|
|
Plain Text |
|
|
|
|
|
Open Document Speadsheet (OpenOffice) |
|
|
|
|
|
Open Document Text (OpenOffice) |
|
|
|
|
|
XAML |
|
|
|
|
让您的客户能在不需要SQL的情况下创建DB请求
您能在用Borland Delphi或Borland C++Builder编写而成的应用程序中使用FastQueryBuilder来创建简单的SQL生成程序。FastQueryBuilder使您能通过运用BDE从而使用本地CS数据库。它同样能使您运用其它的数据访问控件,如ADO、IBX以及FIBPlus。
更新时间:2022-03-23 16:42:36.000 | 录入时间:2008-11-10 10:10:36.000 | 责任编辑:吉炜炜