半岛外围网上直营

UML工具Visual Paradigm解决方案(四):适用于Mac OS X的专业UML工具

翻译|其它|编辑:吴园园|2019-11-04 15:32:12.667|阅读 2882 次

概述:这是能在Mac上使用的UML建模软件--Visual Paradigm!

# 界面/图表报表/文档/IDE等千款热门软控件火热销售中 >>

相关链接:

Visual Paradigm是包含设计共享、线框图和数据库设计新特性的企业项目设计工具。现在你只需要这样单独的一款模型软件 Visual Paradigm就可以完成用UML设计软件,用BPMN去执行业务流程分析,用ERD企业设计数据库的任务。

Visual Paradigm现已更新至最新版本16.0,新版本引入了大型Scrum画布和几十种新的图案,同时还增强了在线图表功能和支持从Customer Journey Map打开完整图表编辑器的功能。新版本,新功能,赶快下载体验吧!

点击下载Visual Paradigm最新试用版

总览

近年来,Mac上的UML建模变得越来越流行。不幸的是,市场上缺少Mac UML工具。尽管许多Web UML工具声称自己已经可以在Mac上使用,但它们缺乏能够满足实际UML建模需求的专业建模功能,例如模型转换,可追溯性,管理和可重用性。Visual Paradigm并没有提供简单的UML绘图工具,而是提供了真正的UML建模软件,并且最重要的是,它已经可以在Mac上使用。

您的挑战

  • 首先,基于Web的UML工具似乎运行良好。不幸的是,它们并不能真正为企业规模的项目建模。我们的客户曾尝试过其他所谓的Mac UML软件,以下是一些常见问题:

  • 一个图上绘制的模型元素(例如,类)不能在同一图或另一图中作为辅助视图重用。更不用说项目之间的可重用性,这使保持项目数据的一致性非常困难,即使不是不可能。

  • 图都是分开的,没有可追溯性。没有有效的方法来建模图表之间的原样和将来关系,以及从数据库设计的概念设计到逻辑和物理设计的演变。

  • 它们中的大多数仅不过是UML工具,并且没有强大的建模工具支持来释放UML的全部功能。不支持诸如团队协作,敏捷产品积压管理,UX建模,代码工程,项目管理,企业体系结构之类的基本软件开发活动。

  • 也许,像Visio这样的图表工具适用于简单的UML建模,在建模复杂的图表时,它们缺乏强大的编辑支持。以愉悦的方式来布局图需要花费大量时间。最后,您将仅获得一组简单,独立的图,这些图在建模企业规模项目时不费吹灰之力。工作的可伸缩性也是一个问题。

我们的解决方案

Mac OS X上强大的视觉建模工具

  • 尽管许多Mac UML图表工具在UML表示法中提供的支持非常有限(甚至是过时的),但Visual Paradigm支持最新的UML 2.x标准。您可以在Mac上绘制最新的UML图!

  • 一套丰富的屡获殊荣的编辑功能,使可视化建模快速和愉快 - 内联编辑,资源目录快速创造形体,磁体和扫地的同时移动的形状组,快速布局,汉帝选择,等等。我们只是知道Mac用户需要什么!

  • Visual Paradigm不仅提供UML设计工具,还允许您访问Mac上的各种图表工具,例如ERD,DFD,业务流程图(BPMN),ArchiMate,SysML,SoaML,CMMN,思维导图,鱼骨,雷达图表,PERT购物车,文字分析等等!

无缝的UML和Scrum集成

  • 使用UML用例图为高级系统需求建模。通过将用例作为用户活动发送到内置故事地图来进行积压管理和相关计划,从而充分利用无缝Scrum集成。

  • 您不仅可以将用例发送给故事地图,还可以发送任何其他可视模型(例如UML动作)!

  • 将故事中的用户活动细分为用户任务,史诗和随后的用户故事!

  • 使用我们内置的任务管理平台以任务的形式管理用户故事。同样,所有Mac都准备就绪!

代码生成和反转

  • 从UML类和状态机图生成代码。支持流行的编程语言。

  • UML类和ERD之间的相互同步。

  • 从ERD和映射层生成数据库,以便使用Hibernate框架进行编程。

模型可追溯性

  • 通过各种方式来支持模型可交易性,例如模型和图引用,带有子图的模型细化,共享视图,用于在项目之间重用模型元素的项目引用等。

  • 从用例场景生成序列图或活动图

  • 将内置的Mac线框工具与用于UX设计的UML用例场景集成在一起。

  • 维护图表中的可追溯性 - AS-是待模式,演变从概念到逻辑到物理数据库设计。

团队合作

  • 让整个软件团队工作的同时,并与我们强大的基于云的存储库协同。

  • 一个真正的团队支持版本控制和解决冲突的协作解决方案。

  • 团队,敏捷,并不仅仅意味着你的开发团队。我们通过提供在线图出版和注释工具关心你的客户。通过PostMania通过云与在线利益相关者进行沟通。

按需报表设计器

  • 通过将模型元素或图表拖动到文档上来构建报告。将文档输出为PDF,HTML或MS Word等格式。

  • 将模型详细信息集成到现有文档中。

支持最新UML 2.x图表和符号的专业Mac UML工具。

UML工具Visual Paradigm解决方案(四):适用于Mac OS X的专业UML工具

将UML绘图连接到BPMN,ERD,DFD,ArchiMate,MindMap等

UML工具Visual Paradigm解决方案(四):适用于Mac OS X的专业UML工具

从UML用例中识别需求。将它们保留为用户故事图中的用户活动,并将其细分为用户任务,史诗和用户故事。

UML工具Visual Paradigm解决方案(四):适用于Mac OS X的专业UML工具

将用例的步骤描述为事件流。

UML工具Visual Paradigm解决方案(四):适用于Mac OS X的专业UML工具

从用例到事件流,即时生成UML序列图。

UML工具Visual Paradigm解决方案(四):适用于Mac OS X的专业UML工具

Mac UML工具还具有UX设计工具,如线框工具和情节提要工具。您可以将线框集成到用例事件流中。

UML工具Visual Paradigm解决方案(四):适用于Mac OS X的专业UML工具

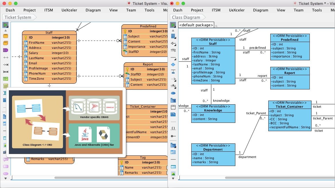
类图工具可将您的类模型与数据库设计(ERD)同步。它还会生成应用程序开发所需的Hibernate ORM映射层。

UML工具Visual Paradigm解决方案(四):适用于Mac OS X的专业UML工具

=====================================================

更多Visual Paradigm相关资源,请点击此处进行查看~

想要购买Visual Paradigm正版授权的朋友可以

UML工具Visual Paradigm解决方案(四):适用于Mac OS X的专业UML工具


标签:

本站文章除注明转载外,均为本站原创或翻译。欢迎任何形式的转载,但请务必注明出处、不得修改原文相关链接,如果存在内容上的异议请邮件反馈至chenjj@ke049m.cn

文章转载自:

为你推荐

  • 推荐视频
  • 推荐活动
  • 推荐产品
  • 推荐文章
  • 慧都慧问
扫码咨询


添加微信 立即咨询

电话咨询

客服热线
023-68661681

TOP
利记足球官网(官方)网站/网页版登录入口/手机版登录入口-最新版(已更新) 真人boyu·博鱼滚球网(官方)网站/网页版登录入口/手机版登录入口-最新版(已更新) 最大网上PM娱乐城盘口(官方)网站/网页版登录入口/手机版登录入口-最新版(已更新) 正规雷火竞技官方买球(官方)网站/网页版登录入口/手机版登录入口-最新版(已更新) 雷火竞技权威十大网(官方)网站/网页版登录入口/手机版登录入口-最新版(已更新) boyu·博鱼信誉足球官网(官方)网站/网页版登录入口/手机版登录入口-最新版(已更新) 权威188BET足球网(官方)网站/网页版登录入口/手机版登录入口-最新版(已更新) 正规188BET足球大全(官方)网站/网页版登录入口/手机版登录入口-最新版(已更新)