没有找到合适的产品?
联系客服协助选型:023-68661681
提供3000多款全球软件/控件产品
针对软件研发的各个阶段提供专业培训与技术咨询
根据客户需求提供定制化的软件开发服务
全球知名设计软件,显著提升设计质量
打造以经营为中心,实现生产过程透明化管理
帮助企业合理产能分配,提高资源利用率
快速打造数字化生产线,实现全流程追溯
生产过程精准追溯,满足企业合规要求
以六西格玛为理论基础,实现产品质量全数字化管理
通过大屏电子看板,实现车间透明化管理
对设备进行全生命周期管理,提高设备综合利用率
实现设备数据的实时采集与监控
利用数字化技术提升油气勘探的效率和成功率
钻井计划优化、实时监控和风险评估
提供业务洞察与决策支持实现数据驱动决策
翻译|使用教程|编辑:吴园园|2019-10-22 09:58:14.517|阅读 733 次
概述:Visual Paradigm是包含设计共享、线框图和数据库设计新特性的企业项目设计工具。本教程将向您展示数据流程图:示例 - 证券交易平台。
# 界面/图表报表/文档/IDE等千款热门软控件火热销售中 >>
相关链接:
Visual Paradigm是包含设计共享、线框图和数据库设计新特性的企业项目设计工具。Visual Paradigm公司在其核心产品Visual Paradigm for UML更新到v11.1的时候,把三个原始的系列产品(Agilian、Visual Paradigm for UML和Logizian)融合在一起,将最初为不同建模功能服务的多个独立产品整合成的一个产品,其名字被命名为Visual Paradigm——与公司的名字相同。现在你只需要这样单独的一款模型软件 Visual Paradigm就可以完成用UML设计软件,用BPMN去执行业务流程分析,用ERD企业设计数据库的任务。
Visual Paradigm现已更新至最新版本16.0,新版本引入了大型Scrum画布和几十种新的图案,同时还增强了在线图表功能和支持从Customer Journey Map打开完整图表编辑器的功能。新版本,新功能,赶快下载体验吧!(Visual Paradigm现已加入在线订购,现在抢购立享优惠!)
数据流图(DFD)提供了系统内信息(即数据)流的直观表示。通过绘制数据流程图,您可以了解参与系统流程的人员所提供和传递的信息,完成流程所需的信息以及需要存储和访问的信息。本文以证券交易平台为例,介绍和解释数据流图(DFD)。
证券交易平台示例
上下文DFD
下图显示了为证券交易平台绘制的上下文数据流程图。它包含一个过程(形状),代表要建模的系统,在本例中为“ 证券交易平台 ”。它还显示了将与系统交互的参与者,称为外部实体。在此示例中,CS Assistant,客户和经纪人是将与系统进行交互的实体。在流程与外部实体之间,存在数据流(连接器),这些数据流指示实体与系统之间存在信息交换。

上下文DFD是数据流模型的入口。它仅包含一个进程,并且不显示任何数据存储。
1级DFD
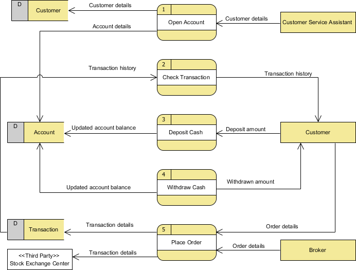
下图显示了1级DFD,它是上下文DFD中所示的证券交易平台流程的分解(即分解)。通读该图,然后我们将基于此图介绍一些关键概念。

证券交易平台数据流程图示例包含五个流程,三个外部实体和三个数据存储。尽管没有设计指南可以控制形状在数据流程图中的位置,但是我们倾向于将过程放在中间,而将数据存储和侧面的外部实体放在一边,以便于理解。
根据该图,我们知道客户服务助理会向“ 开设帐户”流程提供客户详细信息。结果是将客户详细信息存储在客户数据存储中,将帐户详细信息存储在帐户数据存储中。尽管我们说过尝试在客户服务助理提供详细信息后进行存储客户和帐户详细信息的尝试,但是数据流程图并不意味着这种情况。我们的常识使我们以自然理解图表的方式来解释它。严格来说,该图仅告诉我们“ 开设帐户”流程收到的信息客户详细信息,并生成客户和帐户详细信息,但未指定订单。请注意,数据流图不会以什么方式和顺序来回答整个系统中使用的信息。如果此信息很重要且值得一提,请考虑使用诸如BPMN业务流程图或UML活动图之类的图对其进行建模。
流程Check Transaction从交易数据存储中接收交易详细信息,并将其传递给客户。
一个客户可存入现金通过提供存款金额,结果是更新的帐户余额存储在客户数据存储。
同样,客户可以提取现金。结果是他将收到提款金额,并且更新的帐户余额将存储在帐户数据存储区中。
最后,客户和经纪人都可以启动下订单过程,这导致交易明细存储在交易数据存储中。下订单处理还将交易详细信息传递到证券交易所中心,该中心是系统范围之外的实体。在下一节中,我们将介绍一种表示这种实体的方法。
2级DFD
就像上下文DFD中的流程一样,级别1 DFD中的流程也可以分解为更深层次的流程,甚至可以分解成更多层次的流程详细信息。下图显示了下订单流程的2级DFD 。

该DFD中的外部实体和数据存储与上层所示的外部实体和数据存储相对应(即,上图)。与众不同的是,将下达订单流程细分为下达订单(在线)流程和下达订单(离线)流程。
根据此图表,我们知道,客户可以进行下订单(在线)通过提供订购详细而经纪人可以进行下订单(电话)通过提供也令细节 ; 在两种情况下,都将交易细节存储在交易数据存储中并传递到证券交易中心。
使用构造型为“特殊类型”实体建模
刻板印象和标记值是对象管理组(OMG)引入的一种可扩展性机制。它允许设计人员扩展UML的词汇表,以创建新的模型元素。作为一种软件设计工具,Visual Paradigm将对原型的支持扩展到非UML标准,例如DFD和ERD。以证券交易平台为例,我们可以为外部实体定义构造型“第三方”。具有指定原型的外部实体被称为“一种第三方实体”。
注意细节级别
在此数据流程图示例中,标记数据时,多次使用“细节”一词。我们有“客户详细信息”,“交易详细信息”等。如果我们将其明确写为“客户名称,电子邮件地址,工作,地址”和“库存数量,金额,投标价格”怎么办?这个对吗?好吧,这个问题没有确定的答案,但是在做出决定时尝试问自己一个问题。为什么要绘制DFD?
在大多数情况下,数据流程图是在系统开发的早期阶段绘制的,其中许多细节尚待确认。诸如“详细信息”,“信息”,“凭证”之类的通用术语的使用无疑为讨论留下了空间。但是,使用通用术语可能会缺少细节,从而使设计失去用处。因此,这实际上取决于您设计的目的。
不要透支
在数据流程图中,我们专注于系统与外部各方之间的交互,而不是接口之间的内部通信。因此,接口与所使用的数据存储之间的数据流被认为是超出范围的,因此不应在图中显示。
不要混淆数据流和流程流
有些设计人员看到连接器从数据存储连接到流程时可能会感到不舒服,而看不到图中以某种方式显示数据请求的步骤。其中一些会尝试通过在流程和数据存储之间添加连接器来表示请求,将其标记为“请求”或“对某物的请求”,这是错误的。
请记住,数据流程图是为表示信息交换而设计的。数据流程图中的连接器用于表示数据,而不用于表示流程,步骤或其他任何内容。当我们将以数据存储结尾的数据流标记为“请求”时,从字面上看,这意味着我们正在将请求作为数据传递到数据存储中。尽管在实现级别可能是这种情况,因为某些DBMS确实支持使用函数,这些函数会吸收一些值作为参数并返回结果,但是在数据流程图中,我们倾向于将数据存储视为唯一的数据存储,而不是具有任何处理能力。如果要对系统流或流程进行建模,请改用UML活动图或BPMN业务流程图。如果要对数据存储的内部结构建模,请使用实体关系图。
=====================================================
更多Visual Paradigm相关资源,请点击此处进行查看~
想要购买Visual Paradigm正版授权的朋友可以。

本站文章除注明转载外,均为本站原创或翻译。欢迎任何形式的转载,但请务必注明出处、不得修改原文相关链接,如果存在内容上的异议请邮件反馈至chenjj@ke049m.cn
文章转载自:



大型SaaS系统的自动化测试常常受制于界面变化快、结构复杂、加载机制多变等因素。从元素识别到脚本管理,SmartBear TestComplete帮助Salesforce建了可靠的自动化测试体系。
BarTender 标签管理系统,正是帮助企业轻松实现 GS1 标准化标签设计、编码生成与信息联动的强大工具。
Parasoft C/C++test 是一款功能强大的 C/C++ 软件测试工具,集成了静态代码分析、单元测试、集成测试和覆盖率分析等功能,单元测试作为其关键功能之一,为了适配多样化的目标部署环境,C/C++test 设计了灵活的测试结果收集机制。通过Socket通讯方式来收集单元测试结果,从而扩展其测试覆盖范围与应用场景。
Parasoft C/C++test作为一款功能全面的自动化代码质量保障工具,为C/C++开发者提供了静态分析、单元测试和运行时错误检测等核心功能。通过将其与轻量级且广受欢迎的VScode编辑器集成,开发团队可以在熟悉的编码环境中实时获得代码质量反馈,有效提升开发效率与代码可靠性。
服务电话
重庆/ 023-68661681
华东/ 13452821722
华南/ 18100878085
华北/ 17347785263
客户支持
技术支持咨询服务
服务热线:400-700-1020
邮箱:sales@ke049m.cn
关注我们
地址 : 重庆市九龙坡区火炬大道69号6幢
半岛外围网上直营